GAME INFORMATION
- GAME BUILD #: 170934
- GAME PLATFORM: Steam
- OPERATING SYSTEM: Windows 11
ISSUE EXPERIENCED
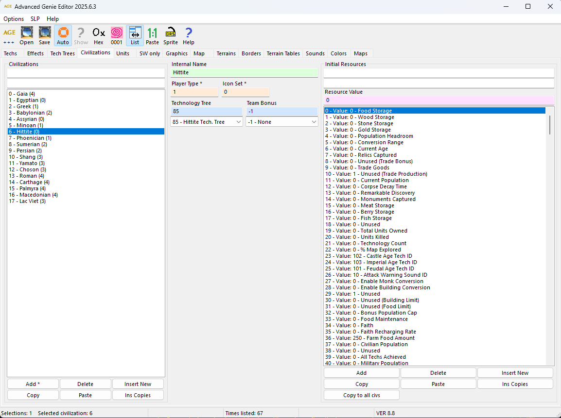
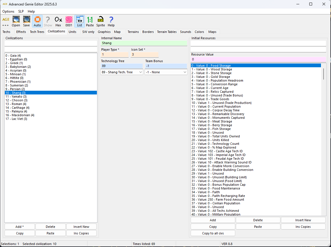
In the current data file, Hittite and Shang Civilization dont have their team bonus assigned, having (-1) in place of their team bonus id .
FREQUENCY OF ISSUE
- 100% of the time / matches I play (ALWAYS)
REPRODUCTION STEPS
-
Open data file, in advanced genied editor and navigate to the civilization tabs.
-
See Shang and Hitites team bonus.
EXPECTED RESULT
Both civs should have ther team bonus working…

